Exp5 Tester PAD for Strategy Tester 外汇EA

Exp5 Tester PAD for Strategy Tester 外汇EA-EA侦探社 - 全球领先的MQL5官网外汇EA机器人MT4自动化交易EA资源免费分享网站
Exp5 Tester PAD for Strategy Tester 外汇EA
此内容为免费资源,请登录后查看
0积分
免费资源

如果免费资源下载的文件为TXT文档

请联系站长更新!站长微信:Lv596999  Telegram:@eapoj

“Mql5官网”板块的EA基本都有,大部分是无限制NODLL版,NODLL版本MT1420升级,大多数不可用!这些EA来源为国外花钱买过来的

有需要,请联系站长!

“EA测评”板块资源全部现有,看见不错的,可以联系站长看EA在确定是否收费

“无限制EA”板块,大部分免费,下载文件全部存在,都可以免费下载

站长硬盘EA太多,因大部分时间做交易,做风控,没太多时间更新下载地址,请谅解!

需要更新下载文件,请联系站长微信!国外朋友请联系Telegram。


该实用程序允许您在策略测试器中手动测试您的策略。在可视化图表上一键交易。

策略测试器现在也提供了方便且完整的测试交易技能的功能。

复盘大师 Pad 是一款用于策略测试的交易模拟器。使用指标进行交易。

我们实用程序的主要功能

MT4版本详细描述 +DEMO +PDF如何购买如何安装  如何获取日志文件  如何测试和优化  Expforex 的所有产品
  • 适用于 MetaTrader 策略测试程序 4 和 5;
  • 交易、头寸和订单管理;
  • 可以使用任何指标;
  • 止损、止盈、追踪止损、订单网格;
  • EAPAD PRO 图表友好的仪表板;
  • 一键单击即可控制速度、暂停和图表控制。等等。

警告:此面板供策略测试人员使用!

对于实时图表上的一键交易,您可以下载我们的实用程序VirtualTradePad for MetaTrader 4VirtualTradePad for MetaTrader 5 

结合我们 EA 通用面板EAPADPRO的优点和VirtualTradePad交易实用程序的强大功能,我们创建了产品Exp – Tester PAD ,用于在 MetaTrader 5 和 MetaTrader 4 策略测试器中测试您的策略。

策略测试器的手动模拟器是一个实用程序,用于在 MetaTrader 4 和 MetaTrader 5 平台的可视化模式下测试策略测试器中的指标和交易技能。

市场休市了吗?没问题!交易测试仪!

      • 亲爱的朋友和我们 EA Expforex的用户,请在评论部分添加您的评分。
      • 我们的外汇软件的所有更新都是免费的
      • 这是一个免费的交易实用程序!

管理

要使用此面板,请在终端中启用策略测试器模式。可视化模式。

一般概念:EA 仅在价格变动到达时对按下按钮做出反应。选择报价速度时,请记住,EA 仅在屏幕上出现新报价后才会响应按钮按下。

该面板包含两个交易选项卡:头寸和订单

  • 反转– 反转当前位置。如果有多个持仓,EA 会反转所有持仓并更改其类型。买入>>卖出并卖出>>买入。止损和止盈也已设置。
  • 锁定– 锁定当前位置。如果有多个仓位,EA 会计算锁定手数并开立一个锁定所有其他仓位的仓位。止损和止盈设置为 0。
  • TrailingStop – 使用追踪止损跟踪仓位。仅当 TrailingStop 超过 0 时才启用追踪止损。
  • 卖/买– 卖/买。
  • 手数– 手数大小。批次步骤取决于合同规范。
  • Close Sell/ Buy/ All – 关闭所有卖出/买入/所有头寸。
  • Stoploss / Takeprofit – 止损/止盈点数。 0 – 未使用。为了更加方便,5 位数报价的增加步长等于 10 点。
  • 修改– 按钮用于立即修改所有仓位的当前止损和止盈值。
  • 卖出/买入止损\限价 – 设置
  • 删除卖出/买入 停止\限制– 删除
  • 网格 –网格内的挂单数量。
  • 距离– 从当前价格到挂单的距离。订单放置级别和订单网格之间的距离。

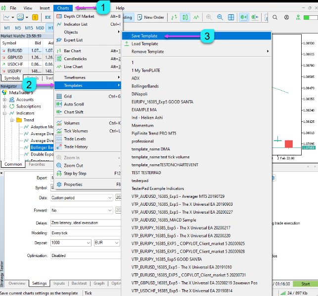
将指标加载到策略测试器

  1. 打开所需货币对的标准图表
  2. 安装在策略测试器中工作所需的指标。
  3. 保存带有指标的模板。写下模板的名称,然后单击“保存”。
  4. 在可视模式下运行策略测试器。
  5. 启动策略测试程序后,转到图表、模板和加载模板。
  6. 加载您之前保存的模板。

您可以测试您拥有的任何指标。

即使在周末市场休市时,您也可以在策略测试器中练习交易。

通过改善您交易策略的经验,您可以改善您的工作结果。

我们的免费测试板是一个可以帮助世界上所有交易者的工具。

您的感激之情是您对我们实用程序的反馈和评论。

您是否想问交易者是否可以在周末使用策略测试器进行交易练习,即使是在市场休市时?如果是的话,答案是肯定的!通过利用该工具,交易者可以增强他们的交易体验,完善他们的策略,并最终改善他们的交易结果。我们的测试板是一个完全免费的实用程序,可供全球各地的交易者使用,它已经帮助许多交易者实现了他们的目标。如果您能为我们提供反馈和对我们实用程序的评论,我们将不胜感激。您的意见将帮助我们继续改进我们的产品并更好地为交易社区服务。

交易模拟器、培训师、交易平台、手动交易、交易面板、面板交易、交易实用程序、自我测试、止盈、工具管理、管理工具、外汇助手、外汇交易、培训虚拟交易、快速工具、手动测试器、手动回测、测试板、贸易板,Trading Simulator, Trainer, Trade Pad,  Manual Trade , Trade Panel ,Panel Trade,Trade Utility ,Self Test ,Take Profit ,Tool Management ,Management Tool ,Forex helper ,Forex Trade ,Training virtual trade ,Quick Tool, Manual Tester, Manual Backtest,TesterPad, Tradepad, Expforex, Vladon

图片[1]-Exp5 Tester PAD for Strategy Tester 外汇EA-EA侦探社 - 全球领先的MQL5官网外汇EA机器人MT4自动化交易EA资源免费分享网站
图片[2]-Exp5 Tester PAD for Strategy Tester 外汇EA-EA侦探社 - 全球领先的MQL5官网外汇EA机器人MT4自动化交易EA资源免费分享网站
图片[3]-Exp5 Tester PAD for Strategy Tester 外汇EA-EA侦探社 - 全球领先的MQL5官网外汇EA机器人MT4自动化交易EA资源免费分享网站
图片[4]-Exp5 Tester PAD for Strategy Tester 外汇EA-EA侦探社 - 全球领先的MQL5官网外汇EA机器人MT4自动化交易EA资源免费分享网站
图片[5]-Exp5 Tester PAD for Strategy Tester 外汇EA-EA侦探社 - 全球领先的MQL5官网外汇EA机器人MT4自动化交易EA资源免费分享网站
图片[6]-Exp5 Tester PAD for Strategy Tester 外汇EA-EA侦探社 - 全球领先的MQL5官网外汇EA机器人MT4自动化交易EA资源免费分享网站
图片[7]-Exp5 Tester PAD for Strategy Tester 外汇EA-EA侦探社 - 全球领先的MQL5官网外汇EA机器人MT4自动化交易EA资源免费分享网站
图片[8]-Exp5 Tester PAD for Strategy Tester 外汇EA-EA侦探社 - 全球领先的MQL5官网外汇EA机器人MT4自动化交易EA资源免费分享网站
图片[9]-Exp5 Tester PAD for Strategy Tester 外汇EA-EA侦探社 - 全球领先的MQL5官网外汇EA机器人MT4自动化交易EA资源免费分享网站
图片[10]-Exp5 Tester PAD for Strategy Tester 外汇EA-EA侦探社 - 全球领先的MQL5官网外汇EA机器人MT4自动化交易EA资源免费分享网站
图片[11]-Exp5 Tester PAD for Strategy Tester 外汇EA-EA侦探社 - 全球领先的MQL5官网外汇EA机器人MT4自动化交易EA资源免费分享网站

© 版权声明
THE END
喜欢就支持一下吧
点赞52 分享